FileZilla
FileZilla, FTP, FTPS ve SFTP desteği sunan, hızlı ve güvenilir yapısıyla öne çıkan ücretsiz bir dosya transfer ve sunucu yönetim aracıdır. En popüler ve en güvenilir FTP istemcilerinden biri olarak uzun yıllardır web geliştiricilerinin, sistem yöneticilerinin ve sunucu yöneticilerinin vazgeçilmez araçları arasında yer alır. Temel görevi; bilgisayar ile uzak bir sunucu arasında FTP, FTPS veya SFTP protokolleri üzerinden dosya transferi gerçekleştirmek, sunucu dosya yapısını düzenlemek ve büyük verileri güvenli bir şekilde yönetmektir.
FileZilla, hem yeni başlayanlar hem de uzman kullanıcılar için güvenilir bir dosya transfer çözümü sunar. Açık kaynak oluşu, platform bağımsız çalışması, geniş protokol desteği ve büyük dosyalarda kararlı aktarım yapabilmesi onu sektörün en güçlü FTP istemcilerinden biri yapar. Modern alternatifi bol olsa da, FileZilla hâlâ pratik, hafif, hızlı ve işlevsel bir çözüm olarak uzun yıllardır olduğu gibi bugün de en çok tercih edilen dosya aktarım araçlarından biridir.
Hem açık kaynak olması hem de Windows, macOS ve Linux gibi tüm ana işletim sistemlerinde kararlı çalışması FileZilla’yı en yaygın kullanılan dosya aktarım araçlarından biri hâline getirmiştir.
-
Web sitesi yöneten kullanıcılar
-
Geliştiriciler
-
Sistem yöneticileri
-
Sunucu dosya aktarımı yapan ekipler
-
Büyük dosya yükleme / indirme ihtiyacı olan profesyoneller
-
FTP/FTPS/SFTP protokolleriyle çalışması gereken herkes
Basit bir FTP işlemi yapacak kişi için de uygundur; yüksek hacimli profesyonel transfer yapan kullanıcı için de.
FileZilla Nasıl Kullanılır?
1. Sunucu Bilgilerini Hazırlayın
FTP erişimi için gerekli bilgiler genelde şöyledir:
-
Sunucu adresi (host)
-
Kullanıcı adı
-
Parola
-
Protokol (FTP / FTPS / SFTP)
-
Port (genellikle 21 veya 22)
2. FileZilla’yı Açın ve Bağlanın
Üstteki bağlantı çubuğuna bilgileri girip “Bağlan” dediğiniz anda işlem başlar.
Dilerseniz Site Manager’a kaydedip her seferinde hızlıca erişebilirsiniz.
3. Dosya Transferi
Dosyaları yerel panelden sunucu paneline veya tam tersi yönde sürükle-bırak yaparak aktarabilirsiniz.
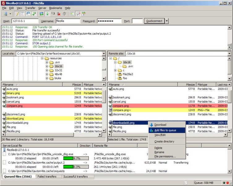
4. Transfer Durumunu Takip Etme
Ekranın alt kısmında:
-
İşlemde olan dosyalar
-
Tamamlanan işlemler
-
Başarısız olanlar
-
Toplam hız
-
Geçen/kalansüre
gibi bilgiler görünür.
5. Dosya İzinleri ve Düzenlemeler
FileZilla üzerinden:
-
Dosya/dizin izinlerini değiştirebilir
-
Sunucu üzerindeki dosyaları düzenleyebilir
-
Yeniden adlandırabilir
-
Kopyalayabilir
-
Silebilir
Bu yetenekler web site yönetimi yapanlar için oldukça pratiktir.
FileZilla Ne İşe Yarar?
FileZilla’nın sunduğu ana fonksiyonlar kısaca şöyle özetlenebilir:
-
Uzak bir FTP, FTPS veya SFTP sunucusuna bağlanma
-
Sunucu üzerindeki klasör ve dosyaları yönetme
-
Sürükle-bırak yöntemiyle hızlı dosya transferi yapma
-
Eşzamanlı birden fazla transfer başlatma
-
Transfer sırası oluşturma
-
Büyük dosyaları bölerek veya devam ettirerek yükleme/indirme
-
Bağlantı sorunlarında otomatik devam etme
Özellikle web sitesi yönetimi, sunucu dosya güncellemeleri, yedeklemeler ve proje dağıtımları gibi alanlarda FileZilla, profesyonel kullanıcıların günlük iş akışının önemli bir parçasıdır.
FileZilla’nın Öne Çıkan Özellikleri
1. FTP, FTPS ve SFTP Desteği
FileZilla, standart FTP’nin yanında TLS şifrelemesiyle güvenli hâle getirilen FTPS’i ve SSH üzerinden çalışan SFTP’yi destekler.
Bu sayede hem eski sistemlerle uyumluluk sağlar hem de güncel güvenlik gereksinimlerini karşılar.
2. Kullanıcı Dostu Arayüz
Arayüz iki ana panelden oluşur:
-
Sol panel: yerel bilgisayar dosyaları
-
Sağ panel: sunucu dosyaları
Bu yapı sayesinde dosyalar arasında sürükle-bırak yöntemiyle kolayca işlem yapılabilir.
3. Site Manager (Bağlantı Profilleri)
Site Manager bölümü sayesinde farklı sunucular için özel bağlantı profilleri oluşturabilir ve her profile:
-
Host bilgisi
-
Protokol
-
Uç nokta
-
Şifreleme yöntemi
-
Kullanıcı adı / parola
-
Varsayılan klasör
gibi ayarlar kaydedilebilir.
Birden fazla müşterisi, sitesi veya sunucusu olanlar için ciddi zaman tasarrufu sağlar.
4. Eşzamanlı Çoklu Bağlantı
FileZilla aynı anda birden fazla dosya transferi başlatabilir. Transfer kuyruğu, bağlantı sayısı ve bant genişliği yönetimi kullanıcı tarafından özelleştirilebilir.
5. Transfer Sırası ve Aktarım Yönetimi
Her dosya, aktarımlar bölümünde:
-
Aktif
-
Tamamlandı
-
Başarısız
-
Sırada
şeklinde görüntülenir.
Başarısız olan dosyalar tek tıkla tekrar transfer edilebilir.
6. Büyük Dosya Desteği ve Kaldığı Yerden Devam
FileZilla, özellikle kesintili bağlantılarda kaldığı yerden devam etme özelliğiyle öne çıkar. Sunucu desteklediği sürece:
-
4 GB üzeri büyük dosyaların aktarımında sorun yaşanmaz
-
Bağlantı koptuğunda dosya baştan başlamaz, devam eder
Bu özellik, özellikle medya dosyaları, büyük yedekler ve proje paketleri için kritik bir avantajdır.
7. Hız Sınırlandırma ve Kontrol
Bazı durumlarda tüm bağlantının FileZilla tarafından tüketilmesi istenmez. FileZilla:
-
İndirme
-
Yükleme
-
Toplam bant genişliği
için manuel hız limiti koymaya izin verir.
8. Gelişmiş Günlük Kayıtları (Logging)
Program, tüm bağlantıları ve işlemleri ayrıntılı şekilde log’lar. Bu loglar:
-
Transfer hatalarını tespit etmede
-
Güvenlik analizlerinde
-
Sunucu uyumsuzluklarını çözmede
son derece faydalıdır.
FileZilla’nın Avantajları
-
Açık kaynak ve tamamen ücretsiz
-
Güçlü protokol desteği
-
Sade, hızlı ve kararlı çalışma
-
Büyük dosyalarda yüksek başarı oranı
-
Çoklu bağlantı ve hızlı transfer yapısı
-
Profesyonel kullanım için gelişmiş log’lama
-
Platform bağımsız çalışabilmesi
-
Kolay öğrenilebilir arayüz
FileZilla’nın Dezavantajları
-
Arayüz modern tasarımlara kıyasla biraz eski görünümlüdür
-
Bazı kullanıcılar için ayrıntılı ayarlar başlangıçta karmaşık gelebilir
-
Reklamlı kurulum paketleri geçmişte eleştirilmiştir (güncel versiyon daha güvenli olsa da dikkat gerektirir)
-
Tekrar eden güvenlik uyarıları tecrübesiz kullanıcıyı yorabilir




